私的AI研究会 > ComfyUI5 > ComfyUI5a

画像生成AI「ComfyUI」5(実習編2)

 「ComfyUI」を使ってローカル環境でのAI画像生成を検証する

▲ 目 次
※ 最終更新:2026/03/12 

「SubGraph」「Template」でつくる『ノード・ライブラリ』

SubGraph / Template 機能を使ってワークフローを簡略化する。再利用可能な『ノード・ライブラリ』を作成する

プロジェクトで作成するワークフロー

「SubGraph(サブグラフ)」について

「MyLib-FaceDetailer」

 顔を修正するワークフロー「FaceDetailer」 を「SubGraph」化してみる。入力画像をドラッグ&ドロップする形式にする

「MyLib-FaceDetailer(pre)」

 顔を修正するワークフロー「FaceDetailer」 を「SubGraph」化する。入力画像を外部から接続する形式にする

「MyLib-Tagger」

 画像からプロンプトを得る「Tagger」 を「SubGraph」化する。画像からプロンプト文字列を出力するノード

「MyLib-Ollama_i2prompt」

 LLM「Ollama」を使用して画像からプロンプトを得る を「SubGraph」化する。画像からプロンプト文字列を出力するノード

「MyLib-CtrlNet」

 「ComfyUI」で『ControlNet』を使用する ワークフローの『ControlNet』で使用する基本ノードを「SubGraph」化したノード
テンプレート SD_CtlNet_base にはめ込む形で同じように利用することができる

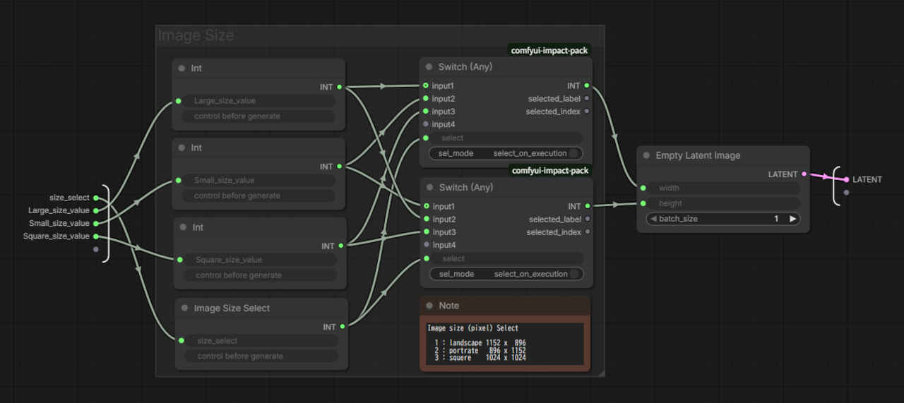
「MyLib-image_size_selecvt3」

 [[画像サイズ(横幅 / 高さ)の整数値を出力するノード
あらかじめ「長辺・短辺・正方形の辺」の数値を乳井力して置クことで、セレクト値(1 ~ 3)の入力で縦横比の切り替えが簡単にできる
MyLib-mage_size_selecvt3展開したワークフロー入出力
comfyui_657_m.jpg comfyui_657a_m.jpg 入力
  size_select
  1:landscape(横長)
  2:portrate(縦長)
  3:sruare(正方形)

 出力
  image_width
  image_height

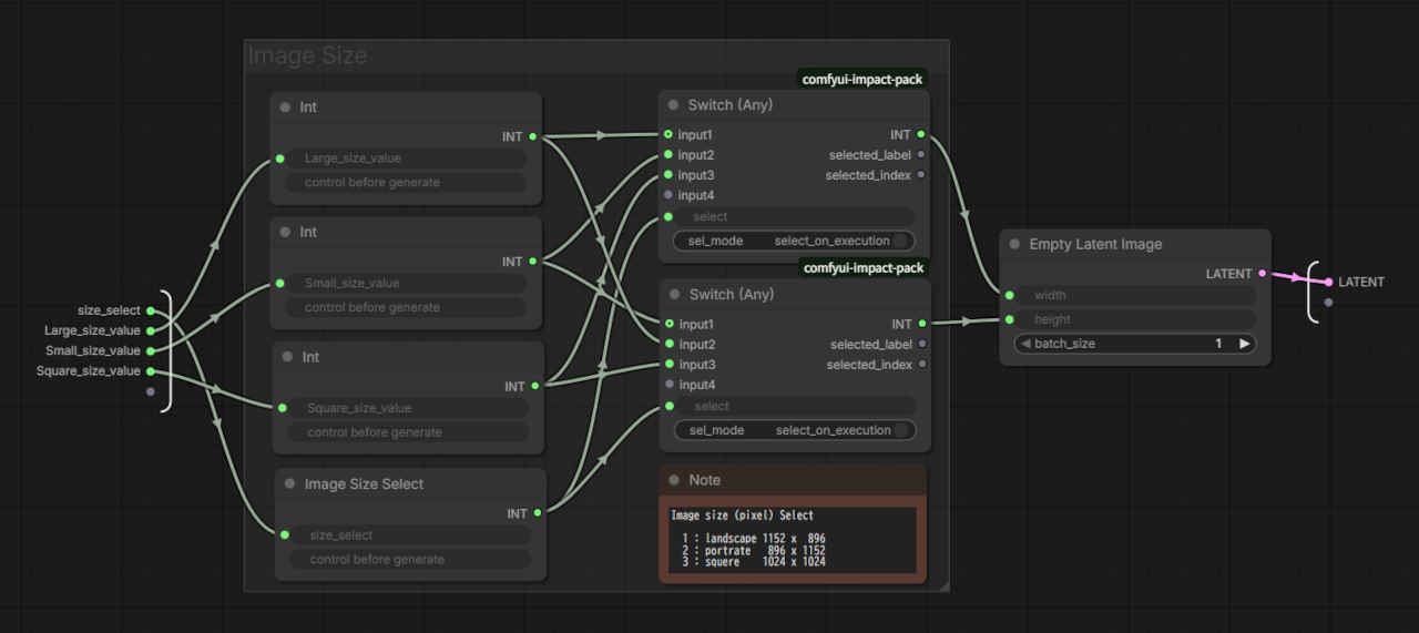
「MyLib-Empty_Latent_selecvt3」

 [[空の潜在空間を出力するノード
あらかじめ「長辺・短辺・正方形の辺」の数値を乳井力して置クことで、セレクト値(1 ~ 3)の入力で縦横比の切り替えが簡単にできる
MyLib-mage_size_selecvt3展開したワークフロー入出力
comfyui_658_m.jpg comfyui_658a_m.jpg 入力
  size_select
  1:landscape(横長)
  2:portrate(縦長)
  3:sruare(正方形)

 出力
  LATENT

「Template」ライブラリ

Template 機能を使ってワークフロー構築を容易にする。再利用可能な『テンプレート・ライブラリ』を作成する
「ComfyUI」では公式・コミュニティがプリセットした主要なモデルに対応したテンプレートが含まれているが、ここでは編集時に再利用可能なパーツとしてのノード群の登録/再利用を目的とするテンプレートを考える

③ 表示されたメニューから「Save selected to Template」を選ぶ

 

忘備録

サブクラス化した「LoadImage」ノードへ直接画像をドラッグ&ドロップできない

 

更新履歴

 

参考資料