私的AI研究会 > ComfyUI5 > ComfyUI5a

画像生成AI「ComfyUI」5(実習編2) == 編集中 ==

 「ComfyUI」を使ってローカル環境でのAI画像生成を検証する

▲ 目 次
※ 最終更新:2026/02/18 

「SubGraph」「Template」でつくる『ノード・ライブラリ』

SubGraph / Template 機能を使ってワークフローを簡略化する。再利用可能な『ノード・ライブラリ』を作成する

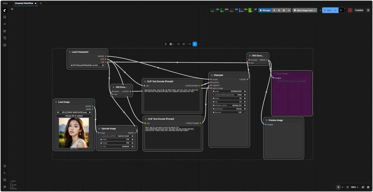
プロジェクトで作成するワークフロー

「SubGraph(サブグラフ)」について

「MyLib-FaceDetailer」

 顔を修正するワークフロー「FaceDetailer」 を「SubGraph」化してみる。入力画像をドラッグ&ドロップする形式にする

「MyLib-FaceDetailer(pre)」

 顔を修正するワークフロー「FaceDetailer」 を「SubGraph」化する。入力画像を外部から接続する形式にする

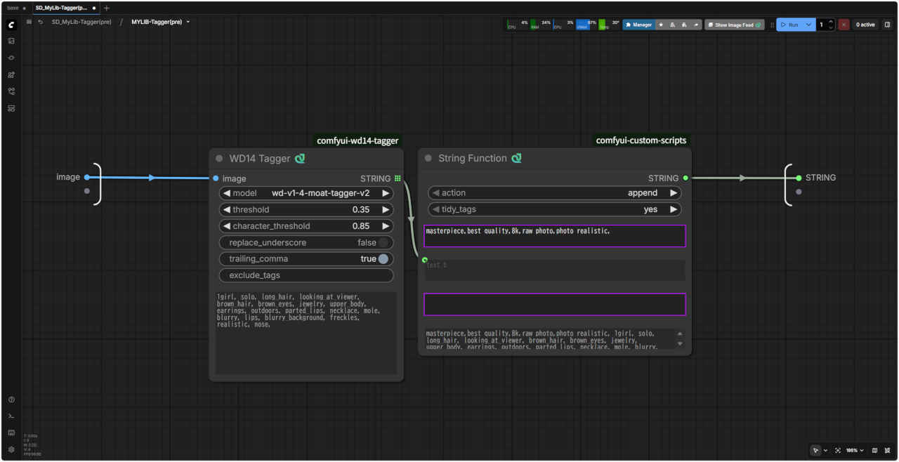
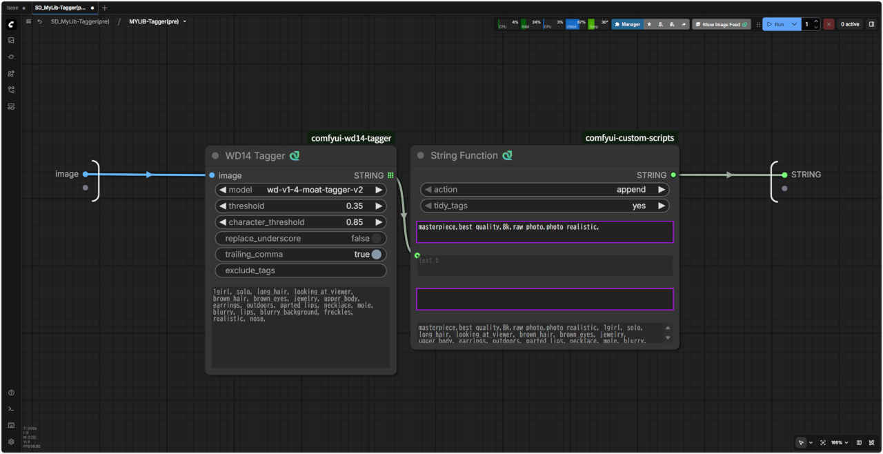
「MyLib-Tagger」

 画像からプロンプトを得る「Tagger」 を「SubGraph」化する。画像からプロンプト文字列を出力するノード

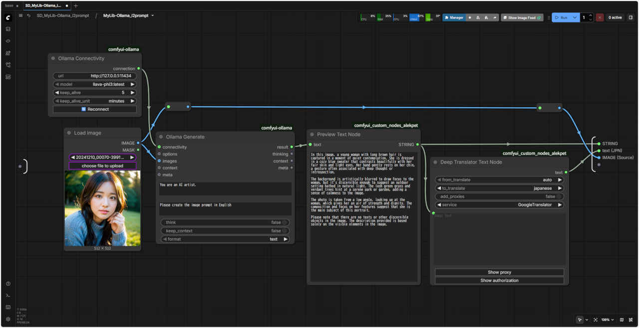
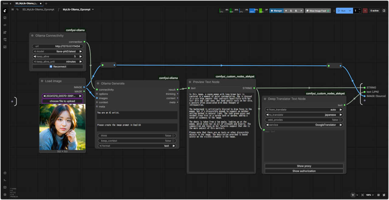
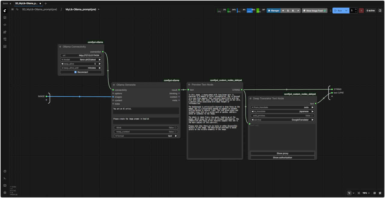
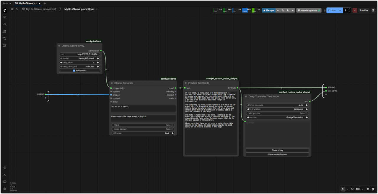
「MyLib-Ollama_i2prompt」

 LLM「Ollama」を使用して画像からプロンプトを得る を「SubGraph」化する。画像からプロンプト文字列を出力するノード

「MyLib-CtrlNet」

 「ComfyUI」で『ControlNet』を使用する ワークフローの『ControlNet』で使用する基本ノードを「SubGraph」化したノード
テンプレート SD_CtlNet_base にはめ込む形で同じように利用することができる

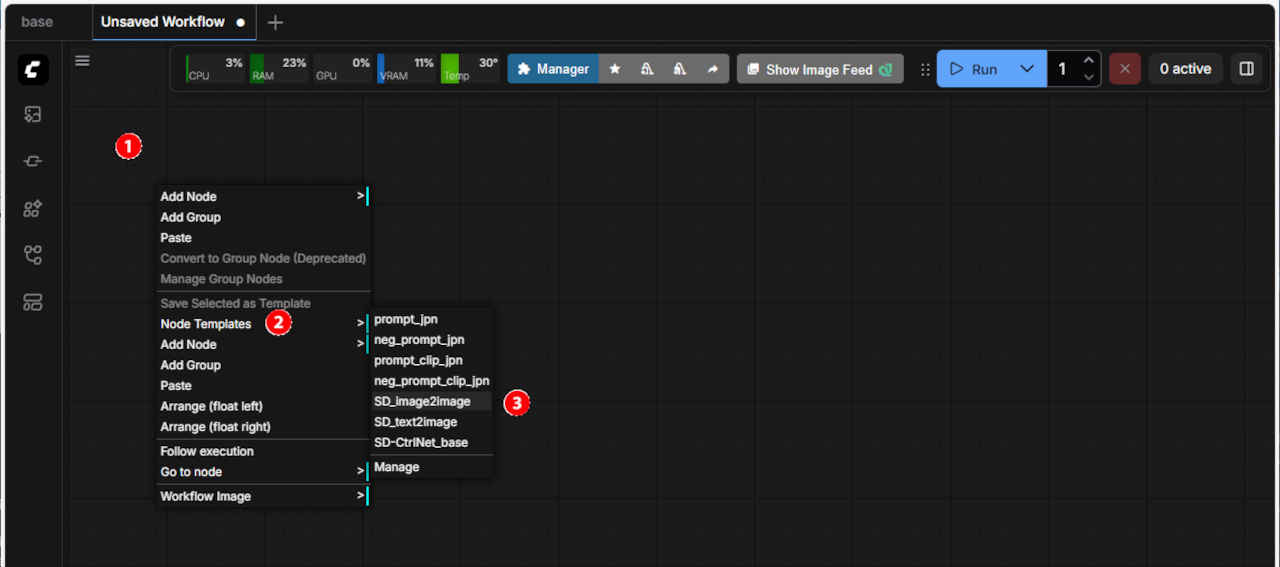
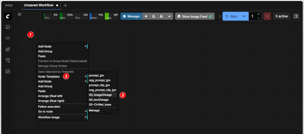
「Template」ライブラリ

Template 機能を使ってワークフロー構築を容易にする。再利用可能な『テンプレート・ライブラリ』を作成する
「ComfyUI」では公式・コミュニティがプリセットした主要なモデルに対応したテンプレートが含まれているが、ここでは編集時に再利用可能なパーツとしてのノード群の登録/再利用を目的とするテンプレートを考える

③ 表示されたメニューから「Save selected to Template」を選ぶ

 

忘備録

サブクラス化した「LoadImage」ノードへ直接画像をドラッグ&ドロップできない

 

更新履歴

 

参考資料