私的AI研究会 > ComfyUI7

画像生成AI「ComfyUI」7(音楽編) == 編集中 ==

 「ComfyUI」を使ってローカル環境でのAI音楽生成を検証する

▲ 目 次
※ 最終更新:2026/01/26 

「ComfyUI」ACE-Step による音楽生成

「ACE-Step」を使って音楽を作成してみる

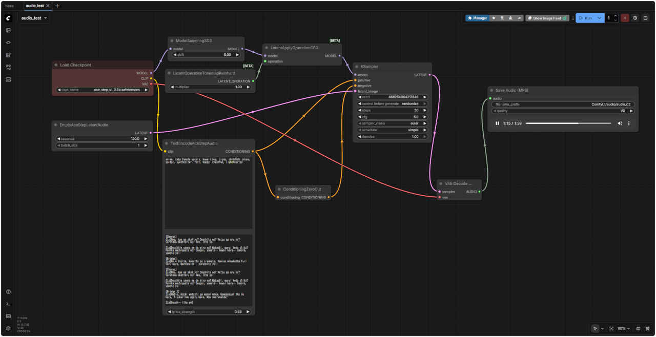
プロジェクトで作成するワークフロー

音楽生成のための環境構築

  1. 「ace_step_v1_3.5b.safetensors」モデルをダウンロードする
    Comfy-Org/ACE-Step_ComfyUI_repackaged

  2. 「/StabilityMatrix/Data/Models/StableDiffusion」に配置する

  3. ワークフローのテンプレートを読み出す

    ① 左サイドバー「Template」を押す
    ②「Audio」を選ぶ
    ③④⑤「ACE-Step」テンプレートを選択する

     ③「audio_ace_step_1_t2a_instrumentals.json」
     ④「audio_ace_step_1_t2a_song.json」
     ⑤「ace_step_1_m2m_editing.json」
  4. ワークフローの出力結果の保存先を修正して実行する
    項目器楽曲英語の歌詞音楽から音楽(アレンジ)日本語の歌詞
    ワークフローfileaudio_ace_step_1_t2a_instrumentals.jsonfileaudio_ace_step_1_t2a_song.jsonfileace_step_1_m2m_editing.json
    楽曲ファイル名ComfyUI/audio/audio_01_連番.mp3ComfyUI/audio/audio_02_連番.mp3ComfyUI/audio/audio_03_連番.mp3
    Promptanime, kawaii pop, j-pop, childish, piano, guitar, synthesizer, fast, happy, cheerful, lightheartedanime, soft female vocals, kawaii pop, j-pop, childish, piano, guitar, synthesizer, fast, happy, cheerful, lightheartedanime, cute female vocals, kawaii pop, j-pop, childish, piano, guitar, synthesizer, fast, happy, cheerful, lighthearted
    Lyrics[instrumental]
    [break down]
    [drum fill]
    [chopped samples]
    Verse
    Neon rain on my screen,
    Dreams compile in silver sheen.
    No weight, just motion,
    I’m plugged into emotion.

    Chorus
    Comfy Cloud ? breathing light,
    Code and color, spark and wire.
    Drift through data, feel alive,
    In your circuits, I arrive.
    [verse]
    フワフワ オミミガ
    ユレルヨ カゼノナカ
    キラキラ アオイメ
    ミツメル セカイヲ

    [verse]
    フワフワ シッポハ
    オオキク ユレルヨ
    キンイロ カミノケ
    ナビクヨ カゼノナカ

    [verse]
    コンフィーユーアイノ
    マモリビト
    ピンクノ セーターデ
    エガオヲ クレルヨ

    アオイロ スカートト
    クロイコート キンノモヨウ
    ヤサシイ ヒカリガ
    ツツムヨ フェネックガール

    [verse]
    フワフワ オミミデ
    キコエル ココロノ コエ
    ダイスキ フェネックガール
    イツデモ ソバニイルヨ
    生成楽曲再生

最初のステップ:オフシャルサイトのサンプル楽曲

プロンプト・ガイド

 ACE-Step による音楽生成に必要なプロンプトに対する基礎知識をまとめる。(ComfyUI ACE-Step Native Example の要約)
 ACE-Step は現在「tags」「lyrics」2種類のプロンプトを使用している
「tags」
・主に音楽スタイルやシーンなどを説明するために使われる。主に音声の全体的なスタイルや要件を英語のコンマで区切って説明している
「lyrics」
・主に歌詞を表現するために使われ、[verse]、[chorus]、[bridge] などの歌詞構造タグで歌詞の異なる部分を区別する
・純粋なインストゥルメンタル音楽の場合は、楽器名を入力することもできる

   「tags」「lyrics」の例:→ ACE-Step: A Step Towards Music Generation Foundation Model

 

更新履歴

 

参考資料