私的AI研究会 > ComfyUI1

画像生成AI「ComfyUI」1(導入編)

 「ComfyUI」を使ってローカル環境でのAI画像生成を検証する

▲ 目 次
※ 最終更新:2026/01/28 

「ComfyUI」導入と使い方

 「ComfyUI」は現在、毎日数回の更新が行われている活発なプロジェクトであり本サイト上の情報は確認時点のものであることに注意すること。
操作方法や結果に齟齬がある場合は情報の時期を確認してください。

概要

インストール

  1. 「Stability Matrix」画面下の「+ パッケージの追加」を押す
  2. 画面をスクロールして「ComfyUI」を選択する
    ・インストールには時間がかかる(数分~数十分)

  3. インストールが終了すると画面に「ComfyUI」パッケージが追加される










  4. 「設定(歯車アイコン)」を押して下にスクロールし「--auto-launch」にチェック
    ・NVIDIA GPU 未搭載の場合は「--cpu」をチェックする

  5. 「Launch」ボタンを押して「ComfyUI」起動する
    ・初回の起動には時間を要する(数分~数十分)

環境設定(推奨)

 デフォールト設定のままでは以降の手順に齟齬が生じるので設定を変更する
  1. ローカライズの設定(日本語デフォールト)変更
    ① ComfyUI 画面左下①設定ボタンを押し、ローケールの言語を「English」に変更する

  2. 必須のパッケージ「ComfyUI Manager」をインストールする
    ① ComfyUI を終了し「Stability Matrix」パッケージ画面の ComfyUI パズルアイコン①を押す
    ② ダイアログの検索入力に「ComfyUI-Manager」と入れて出てきたパッケージ ③ にチェックを入れる
    ③ インストールボタン ④ を押してからインストール後 Launch ボタンを押して ComfyUI を起動
    ④ 起動後の画面の上部に「Manager」ボタンが表示され、押すとダイアログが出れば設定完了

  3. 「Run」ボタンの固定
    ①「Run」ボタンが作業途中で行方不明になることがあるので上部メニューに固定する

  4. Nodes 2.0 を使わない設定にする
    ① 新しい UI の「Nodes 2.0」が追加されたが「seed」値の固定ができないので現状「1.0」を使用する

  5. Seed値 固定時の動作設定
    ・画像を生成した結果表示されているシード値を固定して、各種変更を加えた後同じシード値で生成する
    ・このような場合デフォールトではうまくいかないので以下の設定変更を行う
    ①「Settings」の「Node Widget」→ Widget control mode を「befor」に設定する
    「before」:プロンプトをキューに入れるときにシードがランダム化され、サンプラー設定に表示されるシードは現在の生成のシードになる
     シードが気に入ったら、固定に変更して、そのシードで生成を続る

  6. 生成途中画像を表示する
    ①「Maneger」を押す
    ②「ComfyUI Maneger」ダイアログから「Preview method」を指定する
     ・TAESD (slow) を選択すると下記のように生成途中画像を表示するようになる

    ※「ComfyUI Maneger」V3.39 では UI が変わって 表示する がデフォールトのよう(設定変更の必要なし)

  7. 生成画像の保存場所を指定する
    ①「Save Image」ノードの「filename_prefix」が ComfyUI となっているのを変更する
     出力フォルダ内の「ComfyUI/YYYY-MM-DD/」日付ディレクトリに「ComfyUI_YYYY-MM-DD_連番_.png」
    ComfyUI/%date:yyyy%-%date:MM%-%date:dd%/ComfyUI_%date:yyyy%-%date:MM%-%date:dd%

インストール後の動作確認

 添付のチュートリアルを実行してインストールに問題がないかを確認する
  1. 「ComfyUI」の最初の画面からチュートリアル「Getting Started」実行する

    ① 左サイドメニューから「Template」を押す
    ②「Getting Started」を選ぶ
    ③「Image Generation」を選択する
  2. 警告ダイアログが表示された場合は消去する

    ④ モデル保存場所が異なっている場合、警告ダイアログが表示されるので閉じる
  3. モデルを設定して生成を開始する
    ⑤「Load model」ノードのモデルをクリックする
    ⑥「v1-5-pruned-emaonly.cm-info」を選択する
    ⑦「Run」ボタンを押す

  4. ワークフロー「default.」の実行
  1. ワークフローの保存と終了
    ⑧ 左上のワークフロー「Default」を押しメニューから「Save」を選択
    ⑧ 名前を付け保存する
    ⑩ ブラウザを閉じ「StabilityMatrix」画面の「ストップ」を押してサーバーを停止する
    ⑪「StabilityMatrix」を終了する

最初のステップ:基本ノードを組み合わせてワークフローを作成

  1. 新しいキャンバスにノードを配置

    ① 画面左上の「+」ボタンを押して新規ワークフロー②を作成
    ③ 画面上の何もないところで ダブル左クリックしノードのクイックサーチを開く
    ④「Load Checkpoint」を選択
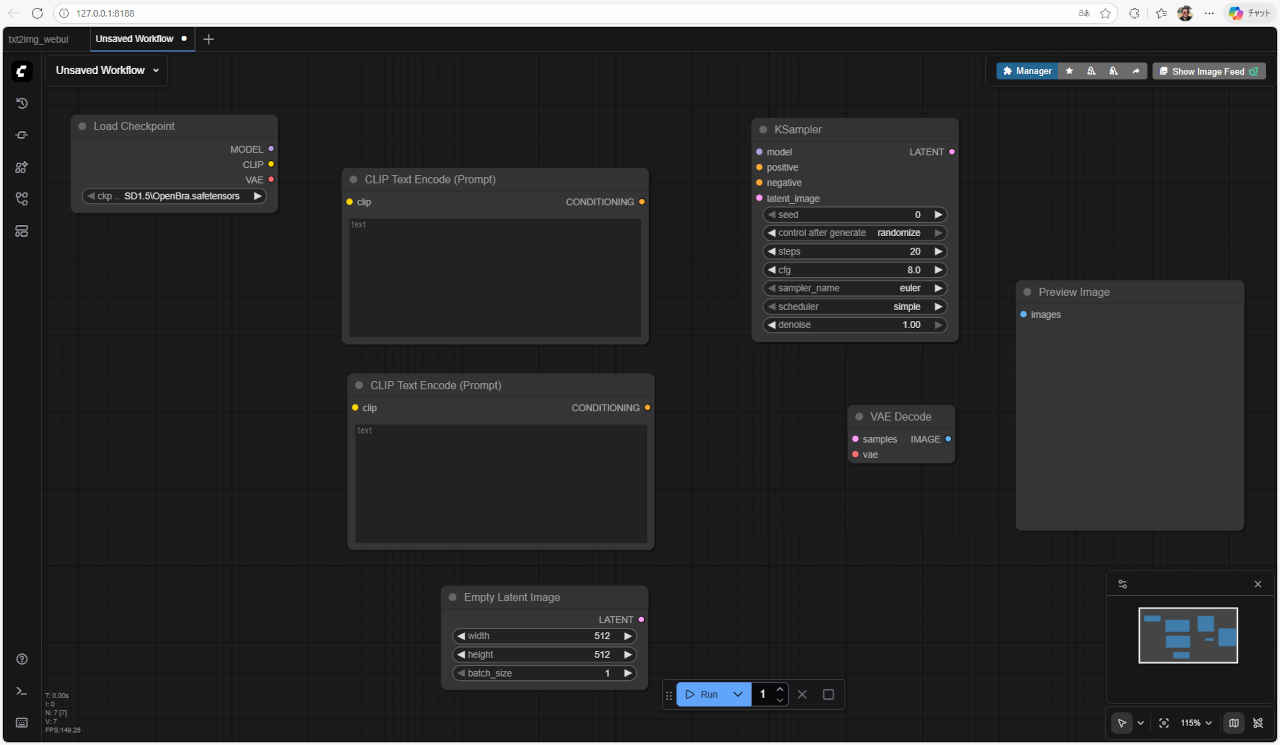
  2. キャンバス上に必要なノードを配置していく

    ⑤ 上の③~④の操作で配置された「Load Checkpoint」
    ⑥ 同様の操作で「Clip Text Encode」を配置する
    ⑦ ネガティブ・プロンプト用に⑥をコピー&ペーストして「Clip Text Encode」を配置
     ・ノードの選択状態で「Ctrl + C」キャンバス上で左クリックして「Ctrl + V」の操作
  3. 必要なノードをすべて配置

    ●「Load Checkpoint」:モデルのチェックポイントをロード
    ●「Clip Text Encode」:プロンプト用 CLIPモデルを使用してテキスト入力をエンコード
    ●「Clip Text Encode」:ネガティブ・プロンプト用 CLIPモデルを使用してテキスト入力をエンコード
    ●「KSampler」:生成のメイン・プロセス
    ●「Empty Latent Image」:生成画像のサイズを指定
    ●「VAE Decode」:潜在表現を画像にデコード
    ●「Preview Image」:生成画像のプレビュー表示
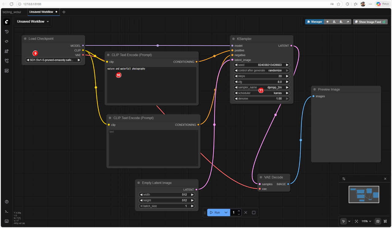
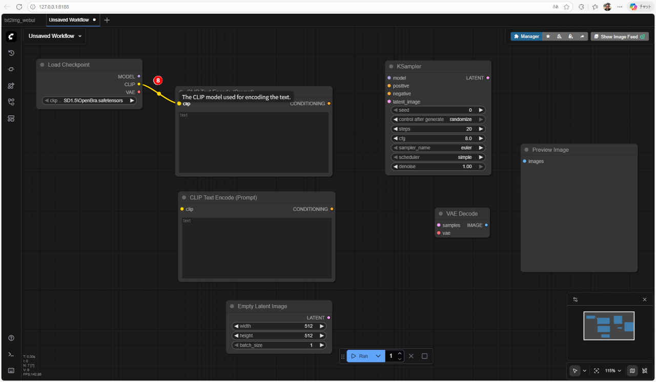
  4. ノードの接続

    ⑧「Load Checkpoint」ノードの出力を「Clip Text Encode」入力につなぐ
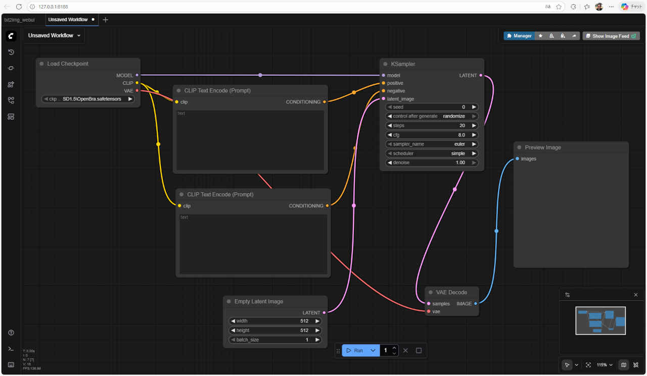
  5. 各ノードを接続していく

    ●「Load Checkpoint」CLIP から「Clip Text Encode」を通して「KSampler」positive へ
    ●「Load Checkpoint」CLIP から「Clip Text Encode」を通して「KSampler」negative へ
    ●「Load Checkpoint」MODEL から「KSampler」model へ
    ●「Empty Latent Image」LATENT から「KSampler」latent_image へ
    ●「KSampler」LATENT から「VAE Decode」sample へ
    ●「Load Checkpoint」VAE から「VAE Decode」vae へ
    ●「VAE Decode」IMAGE から「Preview Image」image へ
  6. 各パラメータを指定する

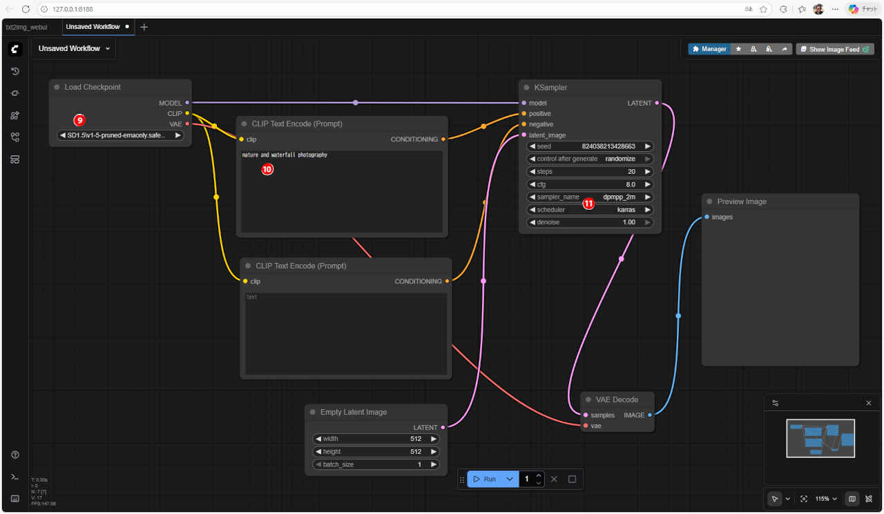
    ⑨「Load Checkpoint」ノードでモデルを指定する
     例:v1-5-pruned-emaonly.safetensors
    ⑩「Clip Text Encode」にプロンプトを入力
      nature and waterfall photography
    ⑪「KSampler」の設定
     例:sampler_name → dpmpp_2m, scheduler → Karas
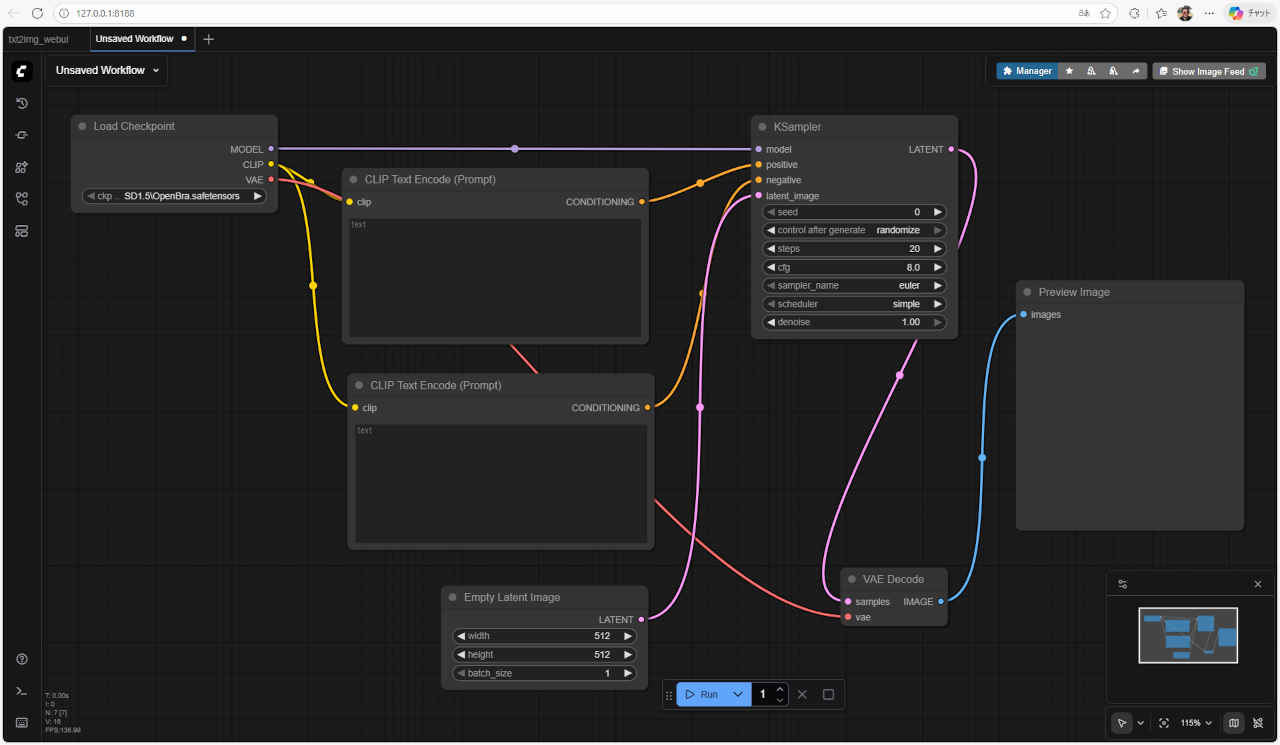
  7. 画像を生成する

    ⑫「Run」ボタンを押して生成開始
    ⑬「KSampler」に生成途中の経過が表示される
    ⑭「Preview Image」に生成結果が表示される
  8. ワークフローを保存する

    ⑮「Unsaved Workflow」を押しメニューから「Save」または「Save As」を選択
    ⑯ ワークフローの名称(任意)を入力
     例:base
    ⑰「Confirm」ボタンを押して保存

基本機能

 引用サイト → https://www.digitalcreativeai.net/ja/post/comfyui-basic-usage

主要ノード一覧

 参照サイト:→ https://comfyui-wiki.com/ja/comfyui-nodes

モデルフォルダの配置

「ComfyUI」解説 おすすめサイト

 

更新履歴

 

参考資料